🏨 Hotel Chain Management System

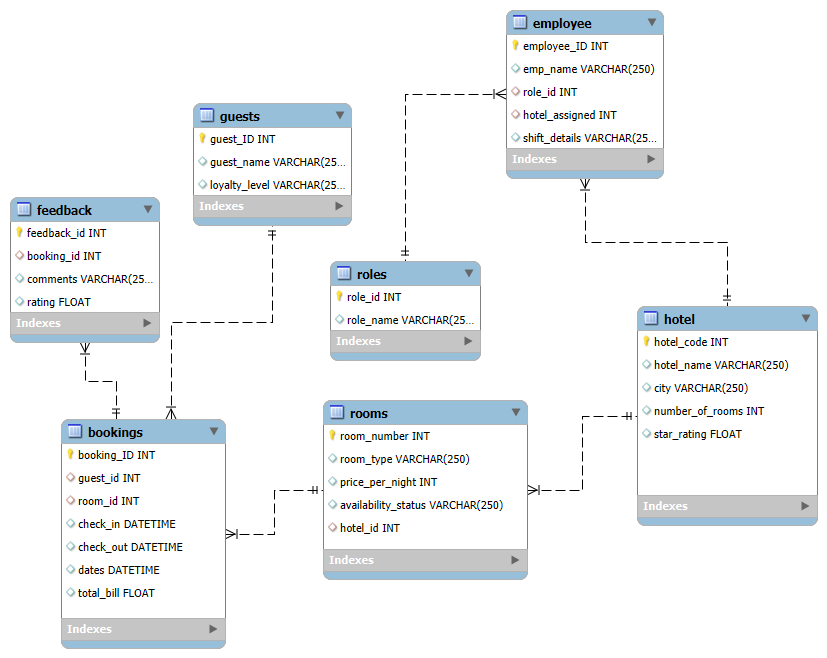
This project is a complete hotel management system database designed to manage hotels, guests, bookings, staff, rooms, and feedback efficiently. It includes both an ER diagram and a fully structured SQL schema with sample data.

📌 ER Diagram

ER Diagram

📥 Download SQL File

Click here to download the SQL script

📂 Tables & Entities

🧠 Technologies Used